[本站讯]近日,山东大学空间科学与技术学院江楠副教授、徐天河教授合作研究团队在遥感水汽产品增强及其GNSS定位应用研究方面取得系列进展。相关研究成果发表于遥感与大气科学领域权威期刊IEEE Journal of Selected Topics in Applied Earth Observations and Remote Sensing、Journal of Geophysical Research: Atmospheres。研究聚焦卫星遥感水汽产品精度提升及其在GNSS精密定位中的应用,为突破GNSS定位性能瓶颈提供了创新技术路径。论文第一作者为硕士研究生贾然然,通讯作者为江楠副教授,徐天河教授、许艳副教授、柏林工业大学教授Harald Schuh等为共同作者,山东大学为第一完成单位。
图1 MIMIC PWV增强模型及其GNSS定位应用
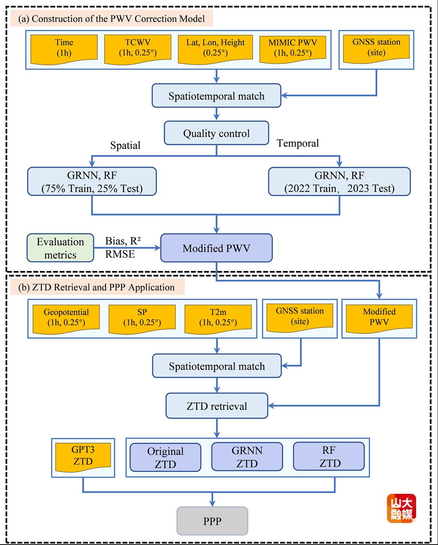
针对对流层延迟对定位精度的影响,研究团队创新性提出了一种基于遥感水汽产品反演对流层参数的方法,并将其作为先验约束应用于精密单点定位(PPP),从而有效提升了PPP的定位性能。研究选用GOES-18卫星水汽产品和MIMIC TPW2水汽产品开展实验验证。其中,GOES-18作为地球静止轨道卫星,其水汽产品时间分辨率高达10分钟,能够捕捉高时效性的水汽变化;而MIMIC TPW2作为全球格网水汽产品,则可提供大范围的空间观测数据。

图2 遥感水汽产品反演的ZTD精度
实验结果显示,利用GOES-18水汽产品反演得到的天顶对流层延迟(ZTD),其均方根误差(RMSE)为16.2 mm,偏差为-0.56 mm。将反演结果应用于PPP定位后,相较于传统PPP方法,定位精度提升了17.4%,收敛时间缩短了18.9%。

图3 遥感增强PPP与传统PPP的定位精度
在此基础上,团队进一步引入广义回归神经网络(GRNN)与随机森林(RF)等机器学习算法,从空间和时间双重维度对遥感水汽产品进行精度优化。以空间维度为例,经GRNN优化后的可降水汽(PWV)产品RMSE由2.89 mm显著降低至2.16 mm。利用改进后的PWV产品进行ZTD反演并应用于PPP,定位精度与收敛时间分别提升了29.8%和31.4%。

图4 不同ZTD约束策略下PPP垂直方向上定位精度的提升情况
该研究表明,通过融合遥感水汽产品与机器学习方法,可有效提升遥感水汽产品精度,进而显著改善GNSS PPP的定位效能。相关成果不仅为遥感水汽产品在精密定位领域的应用提供了新思路,也为极端天气过程中的水汽变化研究提供了重要的数据支撑。
该系列研究得到国家重点研发计划、国家自然科学基金、山东省自然科学基金、国家留学基金委以及山东大学青年学者未来计划等项目资助。